XMachineStudio는 IO, Motor등으로 구성된 자동화장비(반도체, Solar, LED, SMT 장비)를 제어하는 소프트웨어를 개발하기 위한 통합 개발툴 프레임워크입니다. PC제어의 단점을 보완하고 PLC 제어의 장점을 흡수한 제어 전문 SW 개발툴로서 단시간의 학습으로 고품질의 소프트웨어를 바로 개발 할 수 있는 쉽고 강력한 툴입니다.
>> 특장점
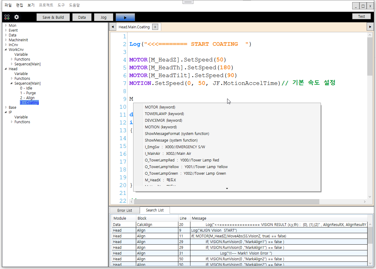
- 스크립트 기반의 시퀀스 제어 (XScript)
- 스크립트 편집기
- 런타임 시퀀스 수정 (장비 가동중 시퀀스 수정 가능 )
- 런타임 디버깅
- 편리한 시퀀스 소스 유지 보수
- Error DB 제공
- User Control
- Debug Logging
- IO Data 편집, IO Check , IO Monitoring
- Cylinder Data 편집, Cylinder Test
- Motor Test , Motor Parameter , Motor Jog , Motor Monitoring , Motor Repeat
- TowerLamp Control ( 타워램프 제어 스크립트 )
- Built-in Multi-Thread Sequence Control ( 멀티 쓰레드 기반 제어 프레임워크 제공 )
- IO Event, Motor Check Function
- Event Message, Error Message 편집
- Light Controller Interface , Vision Interface 제공
- 다국어 지원
PC 제어 개발 & 컨설팅 문의 : ict@ict-lab.com
- PC기반 자동화 장비 개발 및 컨설팅
- 통합 개발 환경 (IDE) 제공
- 런타임 라이센스 구입 필요 ( USB Dongle )
- 라이센스 구입시 개발 교육 제공



'XMachineStudio' 카테고리의 다른 글
| 2023년 XMachineStudio 개발 성과 (0) | 2024.01.02 |
|---|---|
| Collaborative Innovation between XMachineStudio and Movensys' WMX3 SDK: Exciting News on DIO & Motor Control Driver Development! (0) | 2023.09.13 |
| XMachineStudio와 모벤시스 WMX3 SDK의 혁신적인 협업: DIO 및 Motor 제어용 Driver 개발 소식! (0) | 2023.09.13 |
| 자동화 장비 개발자의 제어 개발 업무량 비교 (일반 개발자 vs XMachineStudio 개발자) (0) | 2023.08.17 |
| XMachineStudio V 2.0 Designer (0) | 2023.03.31 |